PCR - Policy Creation
Powered by
| Project Links |
|---|
| Software GitHub Repository https://github.com/ds2-eu/pcr.git |
| Progress GitHub Project https://github.com/ds2-eu/PCR/issues |
General Description
The PCR module provides a user-friendly solution for Data Space authorities to create, manage, and compare data access policies across or within Dataspaces. Built around the ODRL (Open Digital Rights Language) standard, the tool simplifies policy creation using intuitive UI elements and enables text-based comparison of policies. It generates compliant JSON-formatted policy files that can be used across DS2 modules, including for integration with the PAE (Policy Agreement and Enforcement) module.
Architecture
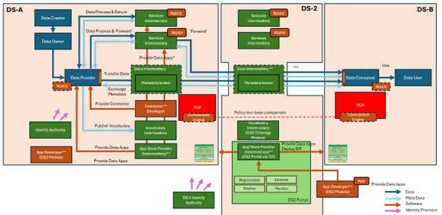
The figure below represents the module fit into the DS-DS environment.

The figure below represents the actors, internal structure, primary sub-components, primary DS2 module interfaces, and primary other interfaces of the module.

Component Definition
This module has the following subcomponents and other functions: - PCR UI: A graphical user interface for Data Space authorities to create, view, and edit policies. It includes intuitive drop-downs for defining policy parameters, allowing non-experts to create ODRL-compliant policies without deep technical knowledge.
-
PCR Backend: Provides CRUD functionality to the UI, manages the APIs for inter-module communication, and interacts with the PCR Engine for policy logic and policy transfer with the PAE module or other PCR instances.
-
PCR Engine: Facilitates the backend logic needed for policy creation by drawing from a knowledge base. It processes user inputs from the UI and builds structured ODRL policy definitions.
-
PCR Comparison Engine: Supports textual comparison of policies. It enables the manual negotiation of policy compatibility across dataspaces by comparing ODRL policy files.
-
PCR Knowledge Base: A repository of structured rules, policy templates, and attributes needed during the policy creation and comparison processes.
Screenshots
This section is currently unavailable as the module is in the early stages of development.
Commercial Information
| Organisation (s) | License Nature | License |
|---|---|---|
| ATC | Open Source | Apache 2.0 |
Top Features
- User-Friendly Policy Creation: Allows dataspace administrators to generate compliant ODRL policies using guided, non-technical UI elements.
- ODRL-Compliant JSON Output: Automatically exports policies in ODRL-based JSON format for use in DS2 components.
- Manual Policy Comparison: Facilitates the textual comparison of policies between dataspaces, supporting negotiation and alignment.
- Integration with DS2 PAE: Policies can be exported to the Policy Agreement and Enforcement module via API.
- Cross-Dataspace Functionality: Enables viewing and comparing policies from other dataspaces through supported APIs.
- Modular Architecture: Easily extendable for future features like policy versioning or advanced semantic comparisons.
- Support for Standard and Custom Attributes: Offers predefined fields for common policy elements with the flexibility to define new ones.
How To Install
This section is currently unavailable as the module is in the early stages of development.
Requirements
Following are the Hardware Requirements for PCR - CPU: 2 vCPUs
-
RAM: 8 GB
-
Storage: 10 GB SSD (expandable depending on ledger size and log retention)
-
OS: Ubuntu 22.04 LTS or equivalent
Software
This section is currently unavailable as the module is in the early stages of development.
Summary of installation steps
This section is currently unavailable as the module is in the early stages of development.
Detailed steps
This section is currently unavailable as the module is in the early stages of development.
How To Use
This section is currently unavailable as the module is in the early stages of development.
Other Information
No other information at the moment for PCR.
OpenAPI Specification
This section is currently unavailable as the module is in the early stages of development.
Additional Links
This section is currently unavailable as the module is in the early stages of development.
